Trying to install ComfyUI
00:14 am
- Okay. Installed ComfyUI.
- Downloaded the GGUF models for Flux
- Installed The ComfyUI GGUF plugin
- Installed the ComfyUI Manager plugin
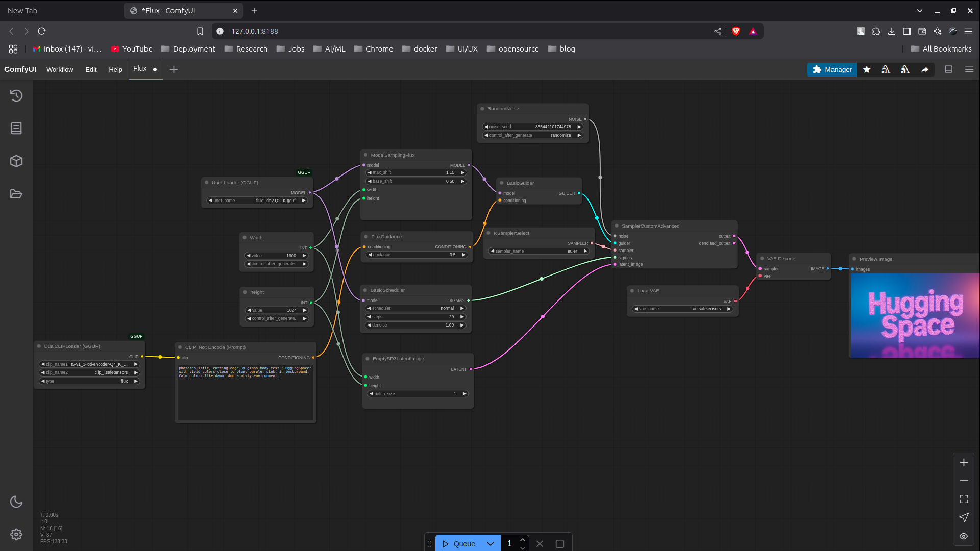
- Setup a workflow. I tried something myself. Getting pure nonsense, gradient orange image. Then reached here(Totally copied someone.)
03:55 am, 9th March, Sunday, 2025
This looks cool. Ain’t it


Need some more magic.
TODO
I think posting this many images and videos to github will soon deem me out of the lfs size available.
Link to original
The links generated need to point to some storage server like s3 or something that has larger limits of storage. All Website hosting services have limitations. However I don’t think they for now will have any issues in number of md files.
04:31 am
Learned about Callouts in Quartz. Let me show you,
> [!info] Oi, So Jaa Ab
>
> You should go to sleepThe above text results this
Oi, So Jaa Ab
You should go to sleep
Also
Oi, So Jaa Ab
You should go to sleep
Anyways.
Bye Bye. Sleep Time.
13:45 pm
What am I doing. Logging every small details. Feels dumb. I have to stay a bit protective about myself. True that I only share my technical/technological ventures here. But some personal info might get slip.
Links :
Tags :
Date : 9th March, Sunday, 2025, (Wikilinks: 9th March, March 25, March, 2025. Sunday)
Category : Others